Создание проекта в среде разработки
Создание проекта
На этом этапе вы создадите приложение, через которое информационные базы будут взаимодействовать друг с другом.
- Создайте новое приложение (для «1С:Шины» рекомендуется использовать PostgreSQL) и откройте его в режиме разработки.
- Добавьте новый элемент проекта — процесс интеграции. Назовите его СетьМагазинов и установите для его свойства СправочникУчастников значение ИнформационныеСистемы.
«1С:Шина» создаст в проекте новый процесс интеграции и откроет редактор для создания его схемы.
Редактирование схемы процесса интеграции
На этом этапе вы создадите схему процесса интеграции, которая описывает взаимодействие двух информационных систем. Вы можете выполнить все действия самостоятельно или воспользоваться готовым примером из YAML-файла ниже и перейти к публикации приложения.
Пример YAML-файла процесса интеграции
ВидЭлемента: ПроцессИнтеграции
ОбластьВидимости: ВПодсистеме
Ид: 6df68a72-de0c-4505-9fd3-9627d74433c8
Имя: СетьМагазинов
Схема:
    ГруппыУчастников:
        -
            Ид: a7db59f8-02df-4cef-b075-ee7442177d24
            Имя: Магазины
            X: 228
            Y: 368
            Высота: 60
            Ширина: 138
        -
            Ид: aa58570f-81fa-4ff6-8941-d20617042ce1
            Имя: Офис
            X: 215
            Y: 36
            Высота: 60
            Ширина: 138
    Маршруты:
        -
            Ид: 8bb103fe-bfa9-4332-b8f0-552167d5c307
            В: ВМагазин
            Из: ИзОфиса
            Точки:
                -
                    X: 91
                    Y: 234
                -
                    X: 91
                    Y: 234
        -
            Ид: baf74a50-2054-4f23-af67-44012c602ed7
            В: ВОфис
            Из: ИзМагазина
            Точки:
                -
                    X: 479
                    Y: 225
                -
                    X: 479
                    Y: 225
    Связи:
        -
            Ид: 3ad12cf7-55cd-4a03-a236-9135d27b17a9
            Группа: Офис
            НаправлениеСвязи: ИзГруппыВУзел
            Узел: ИзОфиса
            Точки:
                -
                    X: 284
                    Y: 125
                -
                    X: 91
                    Y: 125
        -
            Ид: a49850dd-d23c-4c69-9e87-d632d7ddcb3b
            Группа: Магазины
            НаправлениеСвязи: ИзГруппыВУзел
            Узел: ИзМагазина
            Точки:
                -
                    X: 297
                    Y: 343
                -
                    X: 479
                    Y: 343
        -
            Ид: ab65fb89-5fcc-4c4f-8759-62d147d5abee
            Группа: Магазины
            НаправлениеСвязи: ИзУзлаВГруппу
            Узел: ВМагазин
            Точки:
                -
                    X: 91
                    Y: 343
                -
                    X: 297
                    Y: 343
        -
            Ид: a66374bd-56df-4453-9bfd-f45194ba92e7
            Группа: Офис
            НаправлениеСвязи: ИзУзлаВГруппу
            Узел: ВОфис
            Точки:
                -
                    X: 479
                    Y: 125
                -
                    X: 284
                    Y: 125
    Узлы:
        -
            Вид: Канал1СИсточник
            Ид: 688394ff-324d-44d1-a5f1-1eef6038612e
            Имя: ИзОфиса
            X: 21
            Y: 152
            Высота: 62
            Ширина: 139
        -
            Вид: Канал1СИсточник
            Ид: 4f238000-b3d9-4859-98cf-65d8d38aa513
            Имя: ИзМагазина
            X: 409
            Y: 250
            Высота: 62
            Ширина: 139
        -
            Вид: Канал1СНазначение
            Ид: b155e556-3b34-47a2-876d-bbfde4232a74
            Имя: ВОфис
            X: 409
            Y: 138
            Высота: 62
            Ширина: 140
        -
            Вид: Канал1СНазначение
            Ид: 38aac7d8-0788-4b5e-83ad-6a68fec1dfb6
            Имя: ВМагазин
            X: 21
            Y: 255
            Высота: 62
            Ширина: 140
- 
Добавьте в схему группу участников. Для этого в палитре узлов выберите ГруппаУчастников и кликните в верхней части схемы, чтобы разместить там группу. Кликнете по узлу два раза и задайте ему имя — Офис:  
- 
Аналогичным образом создайте вторую группу участников — Магазины:  
- 
Добавьте на схему два узла Канал1СИсточник и задайте их имена — ИзОфиса и ИзМагазина:  
- 
Свяжите группу участников Офис с узлом ИзОфиса. Для этого в палитре узлов выберите Связь, а затем кликните последовательно на группу участников Офис и на узел ИзОфиса:  
- 
Аналогичным образом соедините группу участников Магазины с узлом ИзМагазина:  
- 
В заключение добавьте на схему два узла Канал1СНазначение, задайте их имена — ВОфис и ВМагазин — и свяжите их с группами участников:  
- 
Теперь свяжите маршрутами узлы ИзОфиса — ВМагазин и ИзМагазина — ВОфис. Для этого выберите в панели Маршрут, а затем кликните последовательно на узел-источник и на узел-назначение:  
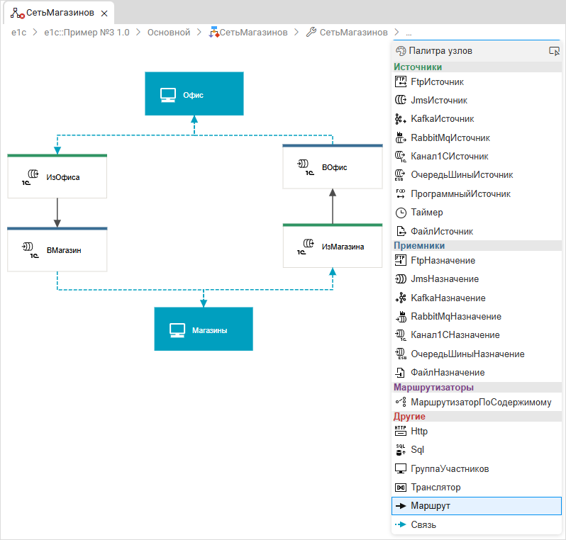
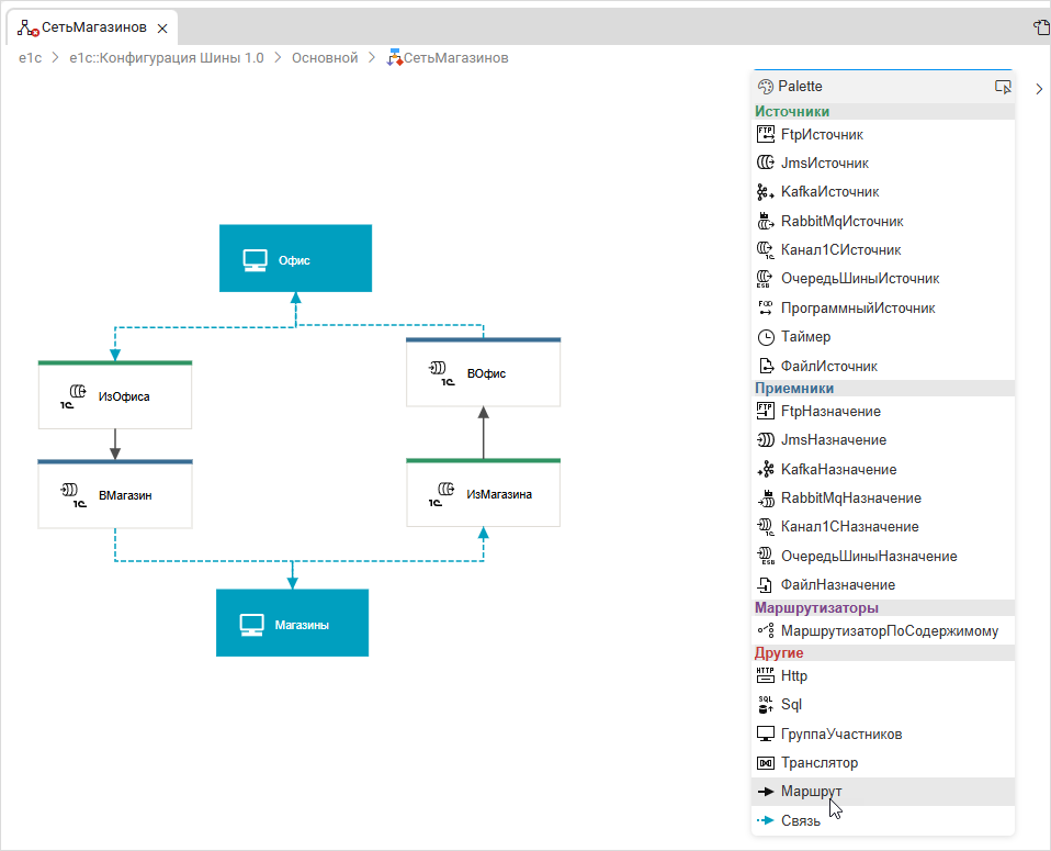
Описание созданной схемы
Схема показывает, что сообщения поступают в «1С:Шина» через узлы ИзОфиса и ИзМагазина (вид Канал1СИсто чник) и доставляются в узлы ВМагазин и ВОфис (вид Канал1СНазначение). Эти четыре узла в дальнейшем будем называть каналами.
В эти каналы сообщения поступают от групп участников Магазины и Офис. Эти же группы получают сообщения из каналов.
Какие именно информационные системы входят в эти группы, вы определите позже, во время работы приложения. Для примера в каждую из групп вы включите по одной информационной базе «1С:Предприятия». Отправлять и получать сообщения будут только те информационные системы, которые включены в группы участников.
Важно понять, что схема задает только принцип движения сообщений между участниками, но не определяет фактическое количество взаимодействующих информационных систем.
Обратите внимание на имена каналов на схеме. Именно эти каналы вы будете в дальнейшем загружать при доработке конфигураций «1С:Предприятия».
Публикация и открытие приложения
Чтобы опубликовать и открыть приложение, выполните следующие действия:
- 
Нажмите Ctrl+F5. Сервер запросит имя пользователя и пароль. Для аутентификации используйте учетную запись администратора и пароль, который вы создали при установке сервера. 
- 
После успешной авторизации вы увидите приложение, а в нем — список существующих процессов интеграции. В примере это будет единственный процесс интеграции СетьМагазинов: 